國外軟體

12月銷售軟體排行

1. MindManager 視覺化思考繪圖軟體
2. EViews 預測分析計量軟體
3. LISREL 線性結構分析軟體

4.

ATLAS.ti 定性量化分析軟體
5.

EndNote 參考書目軟體

6.

Stata 資料管理統計繪圖軟體

7. See5/C5.0  資料探勘軟體
8. HLM 階層分析軟體
9.

Expert Choice  AHP專家決策分析軟體

10. Grapher 3D科學繪圖軟體

 

 

柏際股份有限公司
TEL 02-2592-3171
FAX 02-2592-3172
info@bockytech.com.tw

Google

**提供各式軟.硬體代訂服務! **
如有未列於網站之產品需求,
請來電或來信詢問!
info@bockytech.com.tw


 

BinDiff    程式分析軟體

    

BinDiff是二進制文件比較工具,協助漏洞研究人員和工程師迅速找到反彙編代碼的異同。, 隨著BinDiff供應商提供的修補程序中的漏洞的修補程序可以識別並隔離。您也可以拆卸多個版本的相同的二進制之間的端口符號和註釋或使用BinDiff代碼盜竊或專利侵權蒐集證據。

Description
BinDiff is a comparison tool for binary files, that assists vulnerability researchers and engineers to quickly find differences and similarities in disassembled code.

With BinDiff you can identify and isolate fixes for vulnerabilities in vendor-supplied patches. You can also port symbols and comments between disassemblies of multiple versions of the same binary or use BinDiff to gather evidence for code theft or patent infringement.
 

Use Cases
Compare binary files for x86, MIPS, ARM, PowerPC, and other architectures supported by IDA Pro
Identify identical and similar functions in different binaries
Port function names, anterior and posterior comment lines, standard comments and local names from one disassembly to the other
Detect and highlight changes between two variants of the same function
 

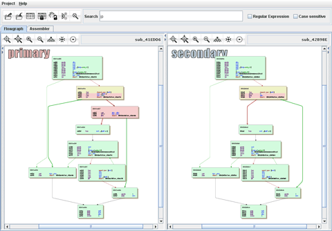
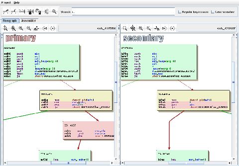
Screenshots:

1. Changed functions are displayed in an easy-to-understand symmetric layout
 

  

           

2.  If changes on the level of instructions occured, they are highlighted in yellow  nodes - completely new pieces of code are highlighted in solid red.

2. 

  

 

   3. For those that prefer a more conventional side-by-side assembly listing, zynamics BinDiff also has a visualisation mode:
 

  

 

同公司商品:

    Bincrowd

    BinNavi

    BinDiff

    VxClass

    PDF Dissector

請填寫你的資料以便寄送產品相關訊息:

公司: 部門:
姓名: 職稱:
電話: EMAIL:

請選取您所要的產品訊息:

BinDiff  軟體資料
BinDiff 軟體報價
如有其他需要請填寫在底下空格內:

確定送出資料  重填